NutaNice Xperience

主にNutanix製品を検証したり触ったりした結果をつづっています。※このブログの内容は個人の見識や見解をもとに作成しています。参考にされる場合は自己責任でご活用ください。実際に製品を使用される場合は、メーカードキュメントの手順に従い実施してください。

2025-05-13から1日間の記事一覧

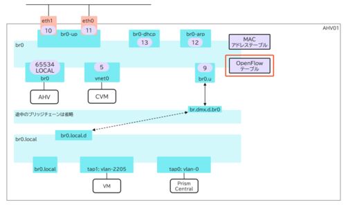
【AOS 7.0】Nutanix AHVの仮想スイッチを確認⑤ Flowテーブルの確認

※この記事は「AOS 7.0.xx」時点の情報をもとに作成しています。その後の機能アップデートについてはメーカーの公開情報をご確認ください。 この記事は、AHVにおけるOVSのブリッジチェーンの中身を確認する連載シリーズです。各記事には以下のリンクからアク…

【AOS 7.0】Nutanix AHVの仮想スイッチを確認④ MACアドレステーブルの確認

※この記事は「AOS 7.0.xx」時点の情報をもとに作成しています。その後の機能アップデートについてはメーカーの公開情報をご確認ください。 この記事は、AHVにおけるOVSのブリッジチェーンの中身を確認する連載シリーズです。各記事には以下のリンクからアク…